
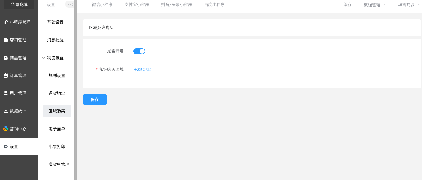
可设置允许购买的区域,非区域内的用户无法购买
- 每周更新版本
- 开启小程序商家之旅
- 小程序提现到对私
- 常见问题
- 如何修改小程序二维码,头像,和介绍,下载小程序码
- 修改名称可以吗?
- 如何添加客服?
- 小程序的钱如何查看,提取?
- 如何设置公众号菜单栏跳转到小程序?
- 如何添加支付管理员?
- 如何开启关联公众号组件?
- 如何注册小程序?
- 如何开通微信支付?
- 小程序管理
- 微信小程序
- 店铺管理
- 店铺设计
- 轮播图
- 导航图标
- 图片魔方
- 标签栏
- 首页布局
- 用户中心
- 下单表单
- 自定义海报
- 页面管理
- 小程序页面
- 页面标题
- 内容管理
- 文章
- 专题分类
- 专题
- 视频
- 门店管理
- 直播管理
- 员工管理
- 商品管理
- 商品列表
- 商品导入
- 商品分类
- 素材管理
- 快速购买
- 推荐设置
- 商品服务
- 淘宝CSV
- 订单管理
- 订单列表
- 售后订单
- 评价管理
- 批量发货
- 用户管理中心
- 用户管理
- 用户列表
- 核销员
- 会员等级
- 会员购买
- 余额记录
- 会员购买记录
- 分销商管理
- 分销基础设置
- 自定义设置
- 分销商
- 分销商等级
- 分销订单
- 分销提现
- 数据统计
- 数据统计中心
- 数据概括
- 分销排行
- 销售排行
- 销售统计
- 门店
- 插件统计
- 积分收支
- 发放统计
- 营销中心
- 插件中心
- 微信小程序插件
- 基础配置
- 模板消息
- 小程序发布
- 单商户小程序
- 支付宝小程序
- 支付宝小程序注意事项
- 支付宝基础配置
- 支付宝模板消息
- 支付宝小程序发布
- 百度小程序
- 百度小程序注意事项
- 百度小程序基础配置
- 百度小程序模板消息
- 百度小程序发布
- 百度小程序常见问题
- 抖音/头条小程序
- 抖音/头条小程序序注意事项
- 抖音/头条小程序基础配置
- 抖音/头条小程序发布
- DIY装修
- 模板管理
- 自定义页面
- 授权页面
- 模板市场
- 拼团
- 社区团购
- 拼团设置
- 拼团消息通知
- 拼团活动
- 拼团订单列表
- 拼团轮播图
- 拼团广告
- 拼团管理
- 整点秒杀
- 开放时间
- 秒杀设置
- 秒杀商品
- 订单记录
- 多商户
- 多商户设置
- 多商户模板消息
- 商户列表
- 入驻审核
- 所售类目
- 提现管理
- 商户商品管理
- 多商户订单管理
- 多商户用户端
- 多商户分销功能
- 好物圈
- 裂变拆红包
- 砍价
- 砍价基础设置
- 砍价轮播图
- 砍价商品管理
- 砍价订单管理
- 砍价信息
- 预约
- 预约基本配置
- 预约商品分类
- 预约商品管理
- 预约订单管理
- 签到
- 签到设置
- 签到模板消息
- 签到自定义配置
- 积分商城
- 积分商城设置
- 积分轮播图
- 积分商品管理
- 积分商品分类
- 积分优惠券管理
- 积分用户兑换券
- 积分订单列表
- 幸运抽奖
- 幸运抽奖基本设置
- 奖品列表
- 幸运抽奖轮播图
- 赠品订单
- 步数宝
- 步数宝基本设置
- 步数宝用户列表
- 流量主
- 步数挑战
- 步数商品列表
- 步数轮播图
- 步数订单管理
- 刮刮卡
- 刮刮卡基本设置
- 刮刮卡奖品列表
- 刮刮卡抽奖记录
- 刮刮卡赠品订单
- 九宫格
- 九宫格基本配置
- 九宫格奖品列表
- 九宫格抽奖记录
- 九宫格赠品订单
- 手机端管理
- 团队分红
- 队长管理
- 队长等级
- 分红订单
- 分红提现
- 分红设置
- 核销员手机端
- 当面付
- 商品预售
- 商品预售设置
- 商品预售计算规则
- 超级会员卡
- 超级会员卡基础设置
- 会员卡管理
- 一键发圈
- 社交送礼
- 社交送礼基本设置
- 社交送礼商品管理
- 股东分红
- 股东分红设置
- 股东管理
- 股东等级
- 分红结算
- 股东提现
- 客服系统
- 电子卡密
- 卡密后台设置
- 卡密前端展示
- 资产转赠
- 余额收支
- 充值管理
- 连锁门店
- 门店操作
- 积分
- 积分设置
- 积分记录
- 卡券
- 卡券列表
- 用户卡券
- 优惠券
- 优惠券管理
- 自动发放
- 兑换中心
- 礼品卡
- 限时抢购
- 直播
- 设置
- 商城基础设置
- 消息提醒
- 公众号配置
- 短信通知
- 邮件通知
- 物流设置
- 运费规则
- 退货地址
- 区域购买
- 电子面单
- 小票打印
- 发货单管理
- 包邮规则
- 聚水潭
- 金蝶云星辰ERP
- 同城配送
- 高德Key注册
- 同城配送设置
- 配送设置
- 模版消息更改为订阅消息
- 采集助手
- 小程序发布教程
- 收银台功能
- 附加规格
- 组合商品
