配置教程如下
腾讯云COS对象存储配置
1.上腾讯云官网购买配置一个对象存储

2.配置完成,创建存储桶

3.再存储桶创建一个文件(文件名必须英文)
文件公共权限设置公有读写


基础配置设置跨域访问CORS


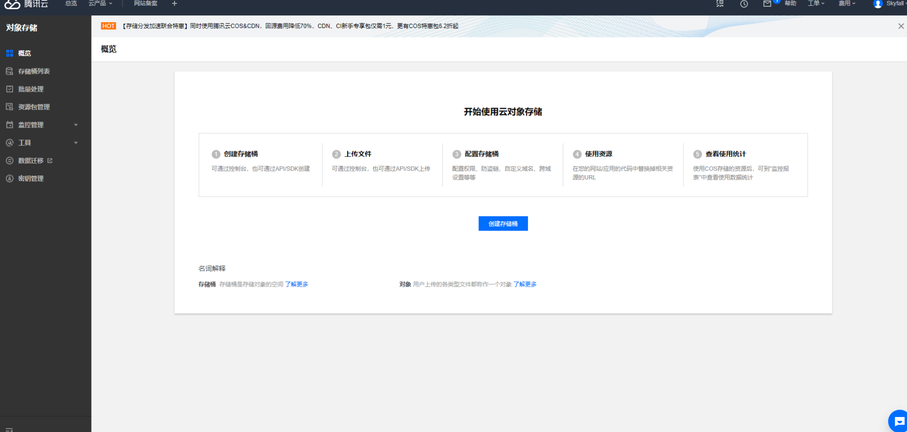
进入后台配置存储数据存储空间名称/默认域名/自定义域名

腾讯云存储空间名称。默认域名跟自定义域名是相同的

后台配置存储桶所在地域/存储目录名

腾讯云存储桶列表—所在地域

腾讯云文件列表—存储目录名

后台配置SecretId/SecretKey

腾讯云API密钥管理

- 独立版部署教程
- 系统简介
- 功能清单
- 前端脑图
- 系统介绍
- 系统安装
- 1、运行环境
- 2、服务器配置
- 服务器配置端口
- 域名解析
- 3、SSL证书申请
- 证书申请注意事项
- 宝塔申请SSL
- 阿里云申请SSL
- 腾讯云申请SSL
- https域名配置
- 4、站点配置
- 安装软件
- 数据库配置
- PHP配置
- 5、程序一键安装
- 6、宝塔启动命令
- 消息队列
- 长连接
- 定时任务
- 7、授权说明
- 8、安装微擎(宝塔)
- 系统设置
- 小程序appid跟app密钥配置
- 申请商户号
- 商户号配置
- 公众号消息模板配置
- 腾讯云COS对象存储配置
- 七牛云对象存储配置
- 操作常见小问题
- 小程序会出现获取OPenId失败
- 微信支付报错提示“商户号该产品权限未开通
- 提交订单支付mch_id参数格式错误
- 提交订单提示支付失败,签名错误
- 微信支付报错提示“商户号该产品权限未开通,请前往商户平台>产品中心检查后重试
- 进入小程序显示空白怎么办?
- 微信小程序已经发布成功,为什么搜索不到
- 操作文档
- 商城使用
- 1.添加分类
- 2.添加标签
- 3.商品属性
- 4.添加商品
- 5.商品管理
- 6.分类标签
- 商品导入
- 商品模糊识别拉取
- 内容资讯
- 专题管理
- 专题分类
- 添加专题
- 课程管理
- 1.课程分类
- 2.课程标签
- 3.添加课程
- 音频视频
- 装修设置
- 活动报名
- 活动管理
- 1.活动分类
- 2.添加角标
- 3添加规格
- 4.添加表单
- 5.发布活动
- 活动列表
- 报名列表
- 全局设置
- 提现明细
- 活动装修设置
- 主办方管理
- 同城帖子
- 帖子管理
- 1.帖子分类
- 2.帖子标签
- 3.置顶套餐
- 4.发布帖子
- 5.帖子列表
- 评论管理
- 轮播广告
- 同城-全局设置
- 同城-装修设置
- 直播设置
- 1、开通权限
- 2、创建直播间
- 3、直播分类
- 3、主播管理
- 4、主播审核
- 5、直播间列表
- 6、直播间审核
- 预约设置
- 1.项目分类
- 2.标签设置
- 3.单位管理
- 4.规格管理
- 5.排班时间
- 6.预约项目
- 7.预约订单
- 8.装修路径
- 人员管理
- 1.人员列表
- 2.人员项目
- 3.人员提现
- 4.预约-装修路径
- 次卡管理
- 1.添加次卡
- 2.次卡路径
- 营销管理
- 1、限时秒杀
- 积分商城
- 1、积分商品
- 2、优惠券管理
- 3、路径跳转
- 签到设置
- 优惠券
- 1、设置优惠券
- 2、优惠券路径
- 优惠券活动
- 任务有礼
- 1、创建任务
- 2、邀请条件
- 3、签到设置
- 4、跳转路径
- 超级会员
- 1、添加会员等级
- 2、添加会员子卡
- 3、会员页面设置
- 4、注册会员
- 5、单品会员价
- 6、会员路径
- 限时秒杀设置
- 1、秒杀商品
- 2、秒杀会场
- 3、秒杀路径
- 分销
- 1、分销设置
- 2、分销等级
- 3、页面设置
- 4、推广海报
- 5、单品分销
- 6、分销路径
- 整点秒杀
- 1、添加会场
- 2、添加会场商品
- 3、秒杀日历
- 4、装修路径
- 助力砍价
- 1、添加砍价商品
- 2、轮播图
- 3、砍价-路径跳转
- 砍价流程
- 万能表单
- 1、添加表单
- 2、使用场景
- 多商户使用
- 1:商户入驻
- 1、商户分类
- 2、服务标签
- 3、店铺类型
- 4、入驻套餐
- 5、积分套餐
- 6、多商户基础设置
- 7、系统分类
- 2:商家审核
- 1、商户入驻审核
- 2、商户配送设置
- 3、应用权限
- 4、商家分销
- 3:商家上传商品
- 1、PC商品上传
- 4:商家一卡通
- 装修路径
- 商家动态
- 佣金到账时间
- 使用小问题
- 用户怎么绑定帐号
- 小程序路径在哪里查看
- 怎么设置商品限购
- 如何设置商品多规格
- 为什么用户授权手机号之后要验证码验证
- 小程序AppID在哪查看
- 怎么把刮刮乐活动添加到页面上
- 如何使用魔方
- 如何设置商品角标
- 自定义页面模版怎么设置
- 数据模板的浏览量是实时的吗
- 商品售罄图标在哪里设置
- 如何处理维权订单
- 如何修改订单收货地址?
- 如何设置订单自动确认收货时间
- 可以修改订单的配送方式吗?
- 如何设置商品起购数量
- 个人中心的菜单如何编辑
- 接口文档
- 交友接口文档
- 交友-全局设置
- 登陆
- 上传图片-视频
- 关注交友会员
- 点赞他人动态
- 解锁操作
- 确认送礼
- 动态广场
- 广场
- 关注
- 附近
- 附近列表
- 筛选列表
- 附近的人
- 附近动态
- 交友会员主页
- 留言
- 留言列表
- 留言列表-标签列表
- 提交留言-信息展示
- 提交留言-提交
- 主页-TA
- 主页-动态
- 销毁相片
- 兑换中心
- 确认兑换
- 兑换详情
- 兑换记录
- 金币充值
- 金币-充值
- 充值
- 首页
- 视频首页
- 关注动态
- 同城达人-视频标签列表
- 同城达人-视频
- 同城达人-动态
- 发表评论
- 交友注册会员
- 注册会员
- 视频认证
- 发布视频
- 身份认证
- 身份认证详情
- 提交身份认证
- 编辑个人资料
- 会员信息
- 提交会员信息
- 发布动态
- 标签列表
- 发布-动态
- 会员购买
- 购买会员
- 会员购买-详情信息
- 会员权益列表
- 个人中心
- 我的评论列表
- 评论我的
- 我的评论
- 删除评论
- 回复评论
- 个人-中心
- 我的关注
- 我的背包
- 我的背包-数据信息
- 我的背包-送礼记录列表
- 金币明细
- 礼物明细
- 人气排行
- 排行版
- 评论动态
- 评论列表
- 发布评论
- 同城跑腿接口
- 我的
- 我的-
- 我的-账户ID安全
- 我的-更改当前状态
- 我的-账户安全-更换手机号
- 我的-账户安全-验证密码接口
- 我的-账户安全-更换密码
- 我的-个人信息
- 我的-个人信息-保存修改
- 我的-收入提现-展示数据
- 我的-收入提现-提现申请
- 我的-明细-资金明细
- 我的-明细-提现明细
- 我的-银行卡列表
- 我的-添加银行卡
- 添加银行卡-展示银行卡种类
- 我的-订单统计-订单数据
- 我的-订单统计-服务管理
- 我的-订单统计-服务管理-售后说明
- 我的-订单统计-评价中心
- 我的-检测更新app
- 我的-服务范围列表接口
- 我的-添加服务范围接口
- 我的-删除服务范围接口
- 订--单
- 订单中心
- 订单中心-催单列表
- 抢单中心
- 抢单中心-抢单
- 放弃订单
- 确认已送达
- 确认取货
- 消息通知
- 通知
- 通知列表
- 通知列表-内容查看
- 骑手入驻
- 图片上传接口
- 登录
- 忘记密码
- 短信验证码
- 注册
- 获取服务协议内容接口
- 家政技师端-接口
- 家政-全局设置
- 个人--中心
- -个人中心
- 重置地址
- 更新地址
- 切换技师状态
- 订单
- 订单列表
- 订单详情
- 拒绝订单
- 订单状态变更
- 订单确认完成
- 订单接单
- 我的二维码
- 我-二维码
- 服务区域
- 提交-服务区域
- 服务区域信息
- 服务时间
- 提交-服务时间
- 服务时间信息
- 上班时间列表
- 收益明细
- 收益-明细
- 账户明细
- 提现
- 申请提现
- 提现账户信息
- 绑定账户
- 提现页面信息接口
- 服务商家
- 推荐商家列表
- 加入商家
- 服务项目
- 我的服务项目列表
- 服务项目列表
- 保存所选的项目
- 删除项目
- 用户评价
- 评论-列表
- 回复-评论
- 个人信息
- 保存个人信息
- 个人-信息
- 登-陆
- APP登录
- 修改密码
- 新版-家政
- 全局参数
- 登--陆
- 项目
- 项目分类
- 项目详情
- 项目-详情
- 项目详情-推荐项目
- 项目详情-下单规格-选择规格时触发
- 项目列表
- 分类列表
- 项目-列表
- 订-单
- 订单-列表
- 订单-详情
- 订单-获取核销码
- 订单-立即评价
- 订单-确认完成
- 订单-取消订单
- 订单-取消退款
- 订单-立即支付
- 订单-补差价
- 订单详情-申请退款
- 订单详情-投诉
- 技师
- 技师申请
- 入驻协议
- 技师列表
- 授权手机号
- 技师分类
- 快速下单
- 快速-下单
- 项目--列表
- 人员
- 人员详情
- 次卡
- 次卡列表
- 次卡详情
- 次卡购买
- 下单
- 确认订单(下单预览页)
- 查询该时间段是否要额外收费(切换店铺或重新选了时间就需要调用这个接口)
- 可预约时间列表
- 选择并获取时间点的可选技师
- 提交订单-微信支付
- 提交订单-余额支付
- 商家
- 商家列表-分类列表
- 商家列表
- 家政商家首页信息
- 家政商家首页-动态
- 家政商家首页-服务人员
- 家政商家首页-服务项目
- 商家名片
- 收货地址
- 收货地址列表
- 保存收货地址
- 地址编辑
- 设置默认地区
- 删除地区
- 家政主页
- 家政主页-项目列表
