# 易联云打印机配置
1、注册易联云账号,官网地址:[https://www.yilianyun.net/](https://www.yilianyun.net/)
。访问官方地址,并按照下图步骤进行注册操作

2、进入注册页面,填写您的注册信息完成注册

3、账号登录及配置
,登录时请选择开放平台进行登录


4、在登录时,可以选择使用账号或者手机号码进行登录
5、登陆成功后,即可进入开发者后台管理。注:首次注册登录的用户,请按照后台提示完成信息填写,否则将无法进行后续操作

6、基本信息完善时可分为个人和企业两种,可根据实际情况填写
\[1\]个人:

\[2\]企业:

7、完善信息后,请在左侧菜单栏选择应用列表,并创建属于您的应用
**注:创建应用时,为了减少后续配置操作,请务必选择自有型应用**


8、应用创建完成后,将会返回应用列表,此时点击查看就可进入应用管理界面,可以查看创建的应用信息。
9、此处可获取零售后台配置所需的应用ID及应用密钥,请进行保存操作,以方便配置

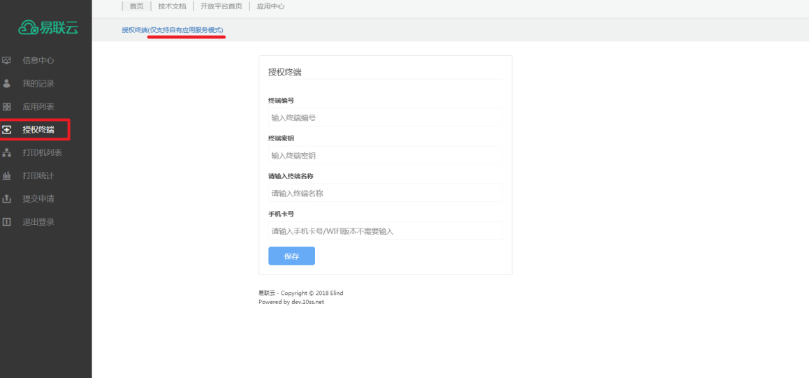
10、**添加打印机终端(推荐使用易联云K4打印机,支持语音提醒,后台可设置音量大小)**
左侧菜单栏,选择授权终端,进行打印机配置添加(此处添加打印机仅支持创建的自有型应用)

请注意,K4型号属于WIFI打印机,手机卡号项可不用填写;打印机终端号及终端密钥可在打印机底部获取
11、添加完成后,将返回打印机列表

12、如要进行打印机设置管理,请返回应用列表并进入应用管理,找到应用下打印机,点击查看便可进行打印机设置



13、配置零售后台时,请将您保存的应用ID及应用密钥填写到对应的配置项

- 智慧新零售使用帮助
- 一:配送
- 1.达达商户
- 2.达达配送记录
- 3.UU跑腿
- 4.UU跑腿记录
- 二:商户管理
- 三、分润管理
- 四、消费记录
- 五、插件商城
- 六、用户管理
- 1.用户管理
- 2.角色管理
- 以下为商家后台
- 七、门店
- 1.门店管理
- 2.销售统计
- 3.统计报表
- 4.支付流水
- 八、商品
- 1.商品档案
- 2.商品分类
- 3.商品规格
- 4.商品导入
- 5.商品云库
- 6.商品回收站
- 九、进销存
- 1.采购管理
- 1.1采购单
- 1.2采购退货管理
- 1.3采购商品明细
- 1.4供货商
- 1.5仓库管理
- 2.库存管理
- 2.1库存状况
- 2.2盘点管理
- 2.3报损管理
- 2.4入口记录
- 2.5出口记录
- 2.6供给仓库
- 3.货流管理
- 3.1入库单
- 3.2出口单
- 3.3申请调拨管理
- 3.4门店调拨管理
- 3.5调价单管理
- 4.调价单管理
- 4.1调价单
- 十.资金
- 1.采购资金管理
- 1.1采购应付款
- 1.2采购资金流水
- 1.3退货应收款
- 1.4退货资金流水
- 1.5预付款管理
- 1.6加盟店结算管理
- 十一.客户
- 1.基础设置
- 1.1积分规则
- 1.2会员注册福利
- 1.3会员卡分享
- 1.4会员卡通知
- 1.5常规会员导入
- 2.会员卡设置
- 2.1微信会员卡
- 2.2会员卡模板
- 2.3会员卡菜单
- 3普通用户
- 4.常规会员
- 4.1常规会员
- 4.2会员等级
- 5.Plus会员
- 5.1Plus会员
- 5.2Plus会员设置
- 5.3Plus会员管理
- 6.会员充值
- 6.1会员充值
- 6.2充值管理
- 7.信息记录
- 7.1余额记录
- 7.2充值记录
- 7.3变更记录
- 十二.设置
- 1.系统设置
- 1.1公众号设置
- 1.2自定义菜单
- 1.3公众号/小程序模板
- 1.4小程序授权
- 1.5小程序设置
- 2.支付配置
- 3.常规设置
- 3.1短信设置
- 3.2公告
- 3.3图片管理
- 3.4打印设置
- 4.角色
- 4.1店长
- 4.2用户管理
- 4.3角色管理
- 5.插件
- 5.1红包
- 5.1.1众号通知栏红包
- 5.1.2线下支付红包
- 5.1.3小程序商城红包
- 5.1.4线上支付红包
- 5.2积分商城
- 5.3礼品卡
- 5.4大转盘
- 5.4.1会员卡通知栏
- 5.4.2会员支付
- 5.5优惠券
- 5.6次卡
- 5.6.1创建次卡
- 5.6.2查看次卡
- 5.6.3核销次卡
- 5.7分销
- 5.7.1分销员等级设置
- 5.7.2分销员商品设置
- 5.7.3分销员加入方式
- 5.7.4分销常见问题
- 以下为每个门店的操作与管理
- 十三、门店商品
- 1商品档案
- 2.商品标签
- 3.拆分组合
- 4.临期预警
- 5.商城商品
- 十四、门店商城
- 1.门店图片
- 2.门店设置
- 3.分类导航
- 4.智慧魔方
- 5.商品地址库
- 6.商品评价
- 十五、营销
- 1.推荐商品
- 2.促销商品
- 3.最新商品
- 4.拼团
- 5.秒杀
- 6.预售
- 7.优惠券
- 8.分销
- 9.微信商家券
- 10.微信支付代金券
- 十六、经营
- 1.店内收款明细
- 2.商城订单明细
- 3.商品销售明细
- 4.商品销售汇总
- 5.滞销商品
- 6.畅销商品
- 7.销售统计
- 8.销售报表
- 十七、订单
- 1.商城订单
- 1.1常规订单
- 2.活动订单
- 2.1拼团订单
- 2.2秒杀订单
- 2.3预售订单
- 3.售后订单
- 4.外卖订单
- 4.1达达订单
- 4.2UU订单
- 4.3评价信息
- 4.4支付流水
- 十八、门店客户
- 1.普通用户
- 2.常规会员
- 3.PLUS会员
- 4.余额记录
- 5.充值记录
- 6.会员分析
- 7.会员统计
- 8.会员标签
- 9.变更记录
- 十九、门店进销存
- 二十、资金
- 二十一、设备
- 1.飞鹅打印机
- 2.易联云打印机
- 3.电子面单
- 4.小票设置
- 5.价牌打印
- 6.基本设置
- 7.图片管理
- 8.配送模板设置
- 二十二’、角色
- 1.收银员
- 2.导购员
- 3.导购结算
- 二十三、DIY小程序
- 二十四、小程序直播
- 二十五、硬件类文档
- 二十六、支付相关文档
- 1.支付宝普通商户支付模式
- 2.微信支付普通商户支付配置
- 3.微信服务商支付
- 4.支付宝服务商支付
- 二十七、公众号模板消息
- 二十八、电子秤
- 1.配置域名
- 2.登录软件
- 3.设置大华网卡
- 4.设置传称编码
- 5.设置大华称IP
- 6.简单传称操作
- 7.在线修改商品
- 8.称重商品传秤
- 二十九、线上订单通知
- 三十、门店基本设置
- 1.商品折上折
- 2.会员免密支付
- 3.收银默认抹零方式
- 4.会员现金存零
- 5.线下零库存销售
- 6.自动拆分
- 6.1单规格商品拆分
- 6.2多规格商品拆分
- 7.商城客服
- 8.配送方式
- 9.商城订单自动收货
- 10.线上/下退货时间
- 11.商品标签
- 12.商品默认图片
- 13.条码结算价格设置
- 14.盘点显示当前库存
