# 后厨网口打印机及小票设置
**说明:**
1、目前安卓收银端只支持一台网口打印机打印,无法调起多台网口打印机打印;pc支持多台网口
2、后厨使用网口打印机,只有前台收银端下的单网口才会出票,小助手以及扫码点餐下单皆无法出票
3、网口打印机官方推荐的是佳博系列
4、目前网口打印机仅支持奶茶店以及餐饮店,快餐店类型pc端不支持打印
## **一、pc端网口打印机的设置**
1.从售后群获取安装lodop打印控件


选择CLodop_Setup_for_Win32NT_https_3.075Extend.exe打开


2.安装网口打印机自带的驱动,驱动问打印机卖家要,官方指定使用的是佳博GP-5890XIII,下载打印机驱动,点击安装



打印机的ip问卖家获取

等待检测完成后进行下一步

点击完成后等待驱动自动安装


安装完成后点击完成即可
3.如果是同型号的打印机,由于驱动只能安装一次,想要安装多个请按照以下步骤操作
点击添加本地打印机,进入端口选择界面,选择创建新端口,端口类型为Standard TCP/IP port



等待检测完成进行下一步

直接进行下一步
等待驱动检测完成直接进行下一步




等待安装完成


通过设备和打印机找到刚才手动添加的打印机,右键选择打印机属性

进入打印机属性后切换到高级页面,选择打印机驱动程序后点击应用


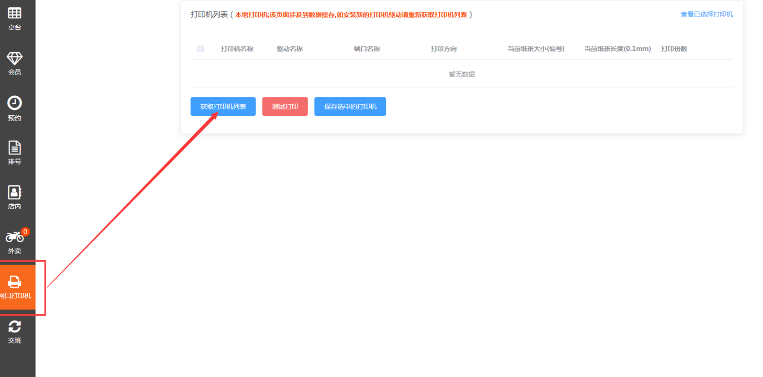
4.打印机安装完成之后,打开PC收银端,通过左侧栏找到网口打印机设置,并获取打印机列表


获取到的打印机列表信息为电脑上已存在的打印机,将会检测出刚才安装的两台打印机信息,可勾选安装的打印机并点击测试打印,查看是否有打印信息
**(注意:切勿将usb的打印机的驱动保存下来,这里可以获取到电脑上所有的打印机驱动,如果保存下来的话,usb打印机既会出前台的小票样式也会出后厨的小票样式)**

打印测试成功后,可直接进行打印机保存。通过右上角查看已选择的打印机可直接查看当前已选择的网口打印机
## **二、安卓收银端网口打印机的设置**
1、进入门店后台,点击网口打印机\----添加打印机


## **三、小票设置**
1、进入门店后台,点击网口小票设置,添加网口打印机的小票样式

