## 八、宝塔面板 + PM2部署线上Node项目
### 准备工作
1. 环境配置
在软件商店中搜索PM2、Apache并安装。如果你安装了Nagix后面可能会有些问题
2. PM2管理器环境
PM2的基本使用可以参考宝塔面板官网的操作[https://www.bt.cn/bbs/thread-35607-1-1.html](https://www.bt.cn/bbs/thread-35607-1-1.html)
这里补充几点:
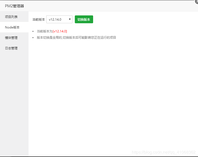
a.切换需要上传代码的nodejs版本

b.在模块管理中按照需求安装环境

3. 注意事项(重点)
在这里我只说明部署项目是认为需要注意的问题:
>提示:个人建议在上传项目时把node\_modules文件删除再上传,这样会快很多,然后找到左侧“文件”=>“终端”(收藏夹旁边),打开输入密码连接;输入命令行:`cd /www/wwwroot/项目目录`,然后重新`npm install`。这样可以一定程度上避免项目无法启动的尴尬。

a.域名映射问题
首先端口尽量不要选择一些mysql、tomcat等一些默认端口,其次记得去服务器的控制台安全组开放端口。如果映射域名没有域名,可以填服务器加端口`ip:5000`,添加成功就可以用postman测试以下能不能获取数据了
4. 配置nginx(因为我的宝塔安装的是Nginx)
在nginx站点配置文件下添加(后面的端口号是node设置的那个)
~~~
location / {
proxy\_pass http://127.0.0.1:3033;
}
~~~
